This quick reference page provides a summary of the specifications of this topology. For a complete reference including installation details, please refer to the Network Fundamentals Pod Planning and Installation Guide

 

Lab Topology

NFP

Lab Device Requirements

Lab devices are part of the topology and users can interact with them either directly through the console or network.

Hardware compatibility with NETLAB+ does not guarantee the compatibility of labs. Please check the Academy curriculum, NDG pod guides, and lab support pages for specific hardware and IOS requirements.

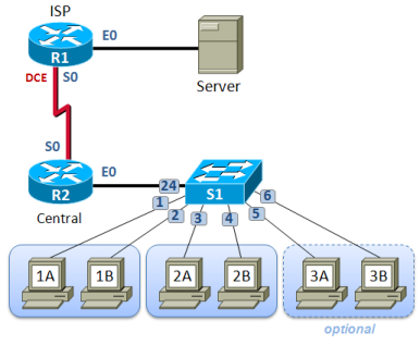
The Network Fundamentals Pod includes two (2) routers and one (1) switch. The table below shows the recommended routers based on the official CCNA 4.0 Exploration equipment list (available on Academy Connection). Other equipment may work if it is supported by NETLAB+ and can meet the minimum requirements for feature sets, interfaces, IOS, RAM, and Flash.

All NETLAB+ topologies with lab switches and Virtual Machines require additional switch configuration tasks for successful operation. The Network Fundamentals Pod requires switch configuration commands on control switch port S1.

Router /
Switch
Recommended
Model(s)1
Ethernet Ports Serial Ports Recommended Serial Module
R1 Cisco 1841 1 1 1 x WIC-2A/S
R2 Cisco 1841 22 1 1 x WIC-2A/S
S1 Cisco 2960 7 N/A N/A

1Other routers and switches models may be used. Please consult your Cisco NetAcad support contact for more information.

2Some labs require 2 Ethernet ports.

Router Interfaces

The NETLAB+ interface name translation feature is supported on this pod type. This may influence the selection of modular interface cards and slot placement within the router. Please review the expected interface names for each router.

Some lab exercises require two (2) FastEthernet interfaces on physical router R2 Please refer to section 1.3 in the planning guide for details.

Serial interfaces may be built-in, or provided by modular interface cards such as the WIC-2A/S. Serial connections between routers require the appropriate serial cables. You can use DTE and DCE cables back-to-back, or special cables that provide both DTE and DCE in one cable (available from SIGMAnet).

Virtual PC Support

Remote PCs are implemented by integrating with 3rd party virtualization products. The NETLAB+ documentation library includes several guides with extensive detail on the implementation of virtualization with your NETLAB+ system.

The following operating system choices are typical based on the curriculum. These choices are not mandatory; you can make substitutions provided that:

  1. Your choice of NETLAB+ supported virtualization product supports the operating system (as a guest).
  2. Your choices are compatible with the curriculum.

Only virtual machines are supported on this topology. Standalone PCs are not supported.


The Network Fundamentals Pod supports seven (7) virtual machines.

The Network Fundamentals Pod is especially suitable for teaching CCNA 4.0 Exploration 1. This course uses pairs of virtual machines at the same time in order to complete certain labs. Therefore, it is required, at least Group 1 (PC1A-PC1B) and Group 2 (PC2A-PC2B). The Group number 3 (PC3A-PC3B) is optional and may be installed if the POD will be used for team or classroom activities.

Virtual Machine Recommended
O/S
Functions VLAN Offset1
Eagle Server Linux Server used for most of the CCNA 4.0 Exploration 1 labs2 +0
PC1A - Group 1 Windows XP Student PC, client activities +4
PC1B - Group 1 Windows XP Student PC, client activities +5
PC2A - Group 2 Windows XP Student PC, client activities +6
PC2B - Group 2 Windows XP Student PC, client activities +7
PC3A - Group 3 (optional) Windows XP Student PC, client activities +8
PC3B - Group 3 (optional) Windows XP Student PC, client activities +9

1See the planning and installation guide for detaiils

2Eagle Server can be downloaded from Tools section of Academy Connection. Special installation instructions for installation on VMware Server are provided in Appendix A of the planning and installation guide.

Control Device Requirements

Control devices provide internal connectivity, console access, and managed power. Control devices are dynamically managed by NETLAB+ and are not accessible or configurable by end users.

  • Control switches provide connectivity between devices in the pod.
  • Access server lines provide console connections to lab equipment.
  • Switched outlets provide managed electrical power, allowing NETLAB+ and users to turn lab equipment on and off.

Control Device Requirements for the Network Fundamentals Pod
Control Device Resource Quantity Required
Control Switch 10 Consecutive Ports
Access Server 3 Lines
Switched Outlet Devices 3 Outlets

The Network Fundamentals Pod requires 10 consecutive ports1 on a control switch.
NFP_CS

1Ports +8 and +9 (S1 E5/E6) are allocated even if the PCs from group 3 are not implemented. Therefore, we recommend cabling these ports to avoid accidentally using them for something else


The Network Fundamentals Pod requires 3 async ports on an access server.
NFP_AS
The Network Fundamentals Pod requires 3 outlets on a switched outlet device.
NFP_SW

For More Information

Please refer to the Network Fundamentals Pod Planning and Installation Guide